Agent时代基础设施--MCP协议介绍
What is MCP
MCP (Model Context Protocol)是一种开放协议,用于标准化应用程序如何向大型语言模型(LLMs)提供上下文。可以将 MCP 想象为 AI 应用的 typec 接口。正如 typec 提供了一种标准化的方式将您的设备连接到各种外设和配件,MCP 也提供了一种标准化的方式,将 AI 模型连接到不同的数据源和工具。
MCP 协议由 Anthropic 在 2024 年 11 月底推出:
- 官方文档:Introduction
- GitHub 仓库:https://github.com/modelcontextprotocol
MCP 集成教学:
- Git - Git 读取、操作、搜索。
- Github - Repo 管理、文件操作和 GitHub API 集成。
- Google Maps - 集成 Google Map 获取位置信息。
- PostgreSQL - 只读数据库查询。
- Slack - Slack 消息发送和查询。
Why is MCP
举个栗子,在过去,为了让大模型等 AI 应用使用我们的数据,要么复制粘贴,要么上传下载,非常麻烦。
即使是最强大模型也会受到数据隔离的限制,形成信息孤岛,要做出更强大的模型,每个新数据源都需要自己重新定制实现,使真正互联的系统难以扩展,存在很多的局限性。
从最初的 chatgpt,到后来的 cursor,copilot chatroom,再到现在耳熟能详的 agent,实际上,从用户交互的角度去观察,你会发现目前的大模型产品经历了如下的变化:
- chatbot
- 只会聊天的程序。
- 工作流程:你输入问题,它给你这个问题的解决方案,但是具体执行还需要你自己去。
- 代表工作:deepseek,chatgpt
- composer
- 稍微会帮你干活的实习生,仅限于写代码。
- 工作流程:你输入问题,它会给你帮你生成解决问题的代码,并且自动填入代码编辑器的编译区,你只需要审核确认即可。
- 代表工作:cursor,copilot
- agent
- 私人秘书。
- 工作流程:你输入问题,它生成这个问题的解决方案,并在征询了你的同意后全自动执行。
- 代表工作:AutoGPT,Manus,Open Manus
为了实现 agent,也就需要让 LLM 可以自如灵活地操作所有软件甚至物理世界的机器人,于是需要定义统一的上下文协议与之上统一工作流。MCP(model context protocol) 就是解决这套方案的应运而生的基础协议。
而 MCP 服务器就是为了实现 AI Agent 的自动化而存在的。它是一个中间层,告诉 AI Agent 当前有哪些可用的服务、API 和数据源。AI Agent 根据服务器提供的信息决定是否调用某个服务,并通过 Function Calling 执行相应的函数。
现在,MCP 可以直接在 AI 与数据(包括本地数据和互联网数据)之间架起一座桥梁,通过 MCP 服务器和 MCP 客户端,大家只要都遵循这套协议,就能实现“万物互联”。
有了MCP,可以和数据和文件系统、开发工具、Web 和浏览器自动化、生产力和通信、各种社区生态能力全部集成,实现强大的协作工作能力,它的价值远不可估量。
Anthropic 对于 MCP 的必要性给出的解释:MCP 帮助您在 LLMs 之上构建 agent 和复杂的工作流程。LLMs 经常需要与数据和工具集成,而 MCP 提供了以下支持:
- 一系列不断增长的预构建集成,您的 LLM 可以直接接入这些集成。
- 在 LLM 提供商和供应商之间灵活切换。
- 在基础设施内保护数据的最佳实践。
看到这里你可能有一个问题,在 23 年 OpenAI 发布 GPT function calling 的时候,不是也是可以实现类似的功能吗?我们之前博客介绍的 AI Agent,不就是用来集成不同的服务吗?为什么又出现了 MCP。
Function Calling、AI Agent 和 MCP 的区别
Function Calling
Function Calling 是指 AI 模型根据上下文自动调用函数的机制。它充当了 AI 模型与外部系统之间的桥梁。不同模型的 Function Calling 实现方式各异,代码集成方式也各不相同,由不同的 AI 模型平台定义和实现。
如果使用 Function Calling,需要通过代码为 LLM 提供一组函数,并明确描述函数的输入和输出。这样,LLM 就可以根据清晰的结构化数据进行推理并执行函数。
Function Calling 的缺点在于难以处理多轮对话和复杂需求,更适合边界清晰、描述明确的任务。如果任务繁多,Function Calling 的代码会变得难以维护。
Model Context Protocol (MCP)
MCP 是一种标准化协议,类似于电子设备中的 Type-C 接口(既能充电又能传输数据),使 AI 模型能够与不同的 API 和数据源无缝交互。
MCP 的目标是取代碎片化的 Agent 代码集成,从而让 AI 系统更加可靠和高效。通过建立通用标准,服务商可以基于协议推出自己的 AI 能力,帮助开发者更快地构建更强大的 AI 应用。开发者无需重复造轮子,通过开源项目即可构建强大的 AI Agent 生态。
MCP 能够在不同应用和服务之间保持上下文,从而增强整体自主执行任务的能力。可以理解为,MCP 将不同任务分层处理,每一层都提供特定的能力、描述和限制。MCP 客户端根据任务需求判断是否调用某项能力,并通过每层的输入和输出,构建出一个能够处理复杂、多步对话和统一上下文的 Agent。
AI Agent
AI Agent 是一个智能系统,能够自主运行以实现特定目标。传统的 AI 聊天仅提供建议或需要手动执行任务,而 AI Agent 则可以分析具体情况、做出决策并自行采取行动。
AI Agent 可以利用 MCP 提供的功能描述来理解更多上下文,并在不同平台和服务上自动执行任务。
MCP 的工作原理
先来看一下 MCP 的整体架构:
MCP 主机(MCP Hosts)
指希望通过 MCP 访问数据的程序,例如 Claude Desktop、集成开发环境(IDE)或其他 AI 工具。MCP 客户端(MCP Clients)
是与服务器保持 1:1 连接的协议客户端,负责与 MCP 服务器通信。MCP 服务器(MCP Servers)
是轻量级程序,每个服务器通过标准化的 Model Context Protocol 暴露特定功能。本地数据源(Local Data Sources)
指 MCP 服务器可以安全访问的计算机文件、数据库和服务。远程服务(Remote Services)
指 MCP 服务器可以通过互联网连接的外部系统(例如通过 API 访问的服务)。
整个 MCP 协议的核心在于服务器(Server)。对于熟悉计算机网络的人来说,主机(Host)和客户端(Client)的概念并不陌生,易于理解。
MCP的工作流程
从工作流程上看,MCP 确实与 LSP(Language Server Protocol)非常相似。实际上,目前的 MCP 和 LSP 一样,也是基于 JSON-RPC 2.0 进行数据传输的(可以通过 Stdio 或基于 SSE 实现)。这种设计选择并非偶然,而是为了充分利用 JSON-RPC 的灵活性和高效性,同时借鉴了 LSP 在开发工具领域的成功经验。
初始化
这里引用一下锦恢大佬的图:
假设我们的软件已经支持了 MCP 客户端,那么当我们的软件启动时,它会经历如下的步骤:
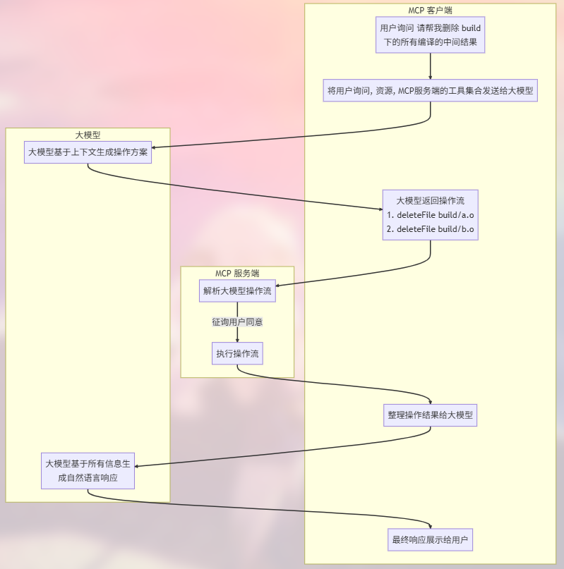
工作流程
假设,你是一位 C语言工程师,你现在想要让 agent 自动完成一个项目的编译,那么执行流程如下:




